Supplier Accounts - Recent Purchases
Supplier Accounts - Recent Purchases
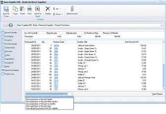
The Recent Purchases tab shows both Supplier Purchases Statistics and Past Purchases

The supplier account window showing the Recent Purchases tab. The left sidebar shows navigation tabs with Recent Purchases selected. At the top of the main area is a summary row showing "Ex GST ex All" with columns for the current month (May this year), May last year, 12 Months to May, and Previous 12 Months, displaying Purchases totals. Below is a "Past Purchases" data grid with columns for Purchased On (date), Qty (quantity), Product Code, Product Title, and Net Price ex GST. Multiple rows of purchase transactions are listed showing various products purchased from this supplier with dates, quantities, and prices. At the bottom is a "View Product" button.
Supplier Purchases
A summary of the purchases from the specified supplier are shown for the current month, this month last year, year to date and year to date last year.
Past Purchases
Details of products purchased from this supplier are displayed here, including when the purchases were invoiced, the quantity, the product code, title, and net price excluding tax.
Selection Options Available from the drop down list.
- Show all past purchases from this supplier
- Show the last 50 products purchased from this supplier
- Show purchases in the past month
- Show purchases in the past three months
- Show purchases in the past six months
- Show purchases in the past year

The supplier account Recent Purchases tab showing a detailed past purchases listing with the filter dropdown expanded. The purchase statistics summary is at the top showing Ex GST values for the current period, last year, year-to-date, and previous 12 months. The past purchases grid displays columns for Purchased On, Qty, Product Code, Product Title, and Net Price ex GST. Multiple transaction rows are listed. At the bottom, a dropdown menu is expanded showing time-based filter options including: "Show all past purchases from this supplier", "Show the last 50 products purchased from this supplier", "Show purchases in the past month", "Show purchases in the past three months", "Show purchases in the past six months", and "Show purchases in the past year". A "View Product" button is at the bottom right.
- View Product: By selecting a product and selecting 'View Product', all the information relating to that product is displayed.